Operations | Windowmaker Software text/x-generic nav-menu-wm.blade.php ( HTML document, UTF-8 Unicode text, with very long lines, with CRLF line terminators ) text/x-generic nav-menu-wm.blade.php ( HTML document, UTF-8 Unicode text, with very long lines )

ПЛАНИРОВАНИЕ

  • Планирование Windowmaker позволяет вам получить полный контроль над всеми операциями: Замер, Закуп, Производство, Доставка и Монтаж - реализуя совместимые графики для каждой операции.
  • Легко добавляйте новые заказы в графики или изменяйте расписание уже запланированных заказов с учетом емкости и ограничений.
  • Распределяйте заказы по Производственным Партиям/Доставкам или заводам в соответствии с характеристиками изделий.

ПРОИЗВОДСТВО

  • Создавайте производственные партии - сбор содержимого для производства в течение дня/смены на производственном участке/линии.
  • Создавайте рабочие инструкции по станциям (распечатанные отчеты, этикетки или связи с машинами для производственной партии).

ЗАКУП

Создавайте закупки для:

  • Заказанных материалов для пополнения склада.
  • Продуктов на заказ, как для отдельного заказа клиента, так и для производственной партии (например, стеклопакеты, рамы).
  • Создавайте печатные или электронных заказы закупа.
  • Отслеживайте отдельные заказы закупа по их статусу.
 
 

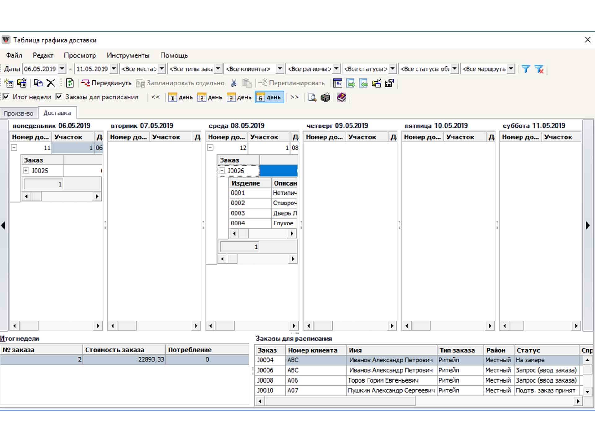
ДОСТАВКА

  • Создавайте доставки - содержимое для доставки в течение дня/смены /для транспортного средства с участка производства по определенному маршруту.
  • Создавайте необходимые документы , например, накладные, списки доставки, акты приема/передачи.
 
 

ЗАМЕР И МОНТАЖ

  • Запланируйте заказ для замера/монтажа для свободного человека или команды.
  • Отслеживайте загруженность отдельных лиц или команд.

Операции Опции:

Планирование производства Заказы Закупа стекла в электронном формате