Operations | Windowmaker Software text/x-generic nav-menu-wm.blade.php ( HTML document, UTF-8 Unicode text, with very long lines, with CRLF line terminators ) text/x-generic nav-menu-wm.blade.php ( HTML document, UTF-8 Unicode text, with very long lines )

PLANIFICATION

  • La planification de Windowmaker vous permet de prendre le contrôle total sur toutes les opérations - Métrage, Achat, Production, Livraison et Installation - en conservant les plannings compatibles pour chacun.
  • Ajoutez facilement de nouvelles commandes client aux plannings, ou modifiez le planning des commandes déjà planifiées, en tenant compte de la capacité et des contraintes
  • Commandes fractionnées entre lots de production/livraisons ou sites en fonction des caractéristiques du produit

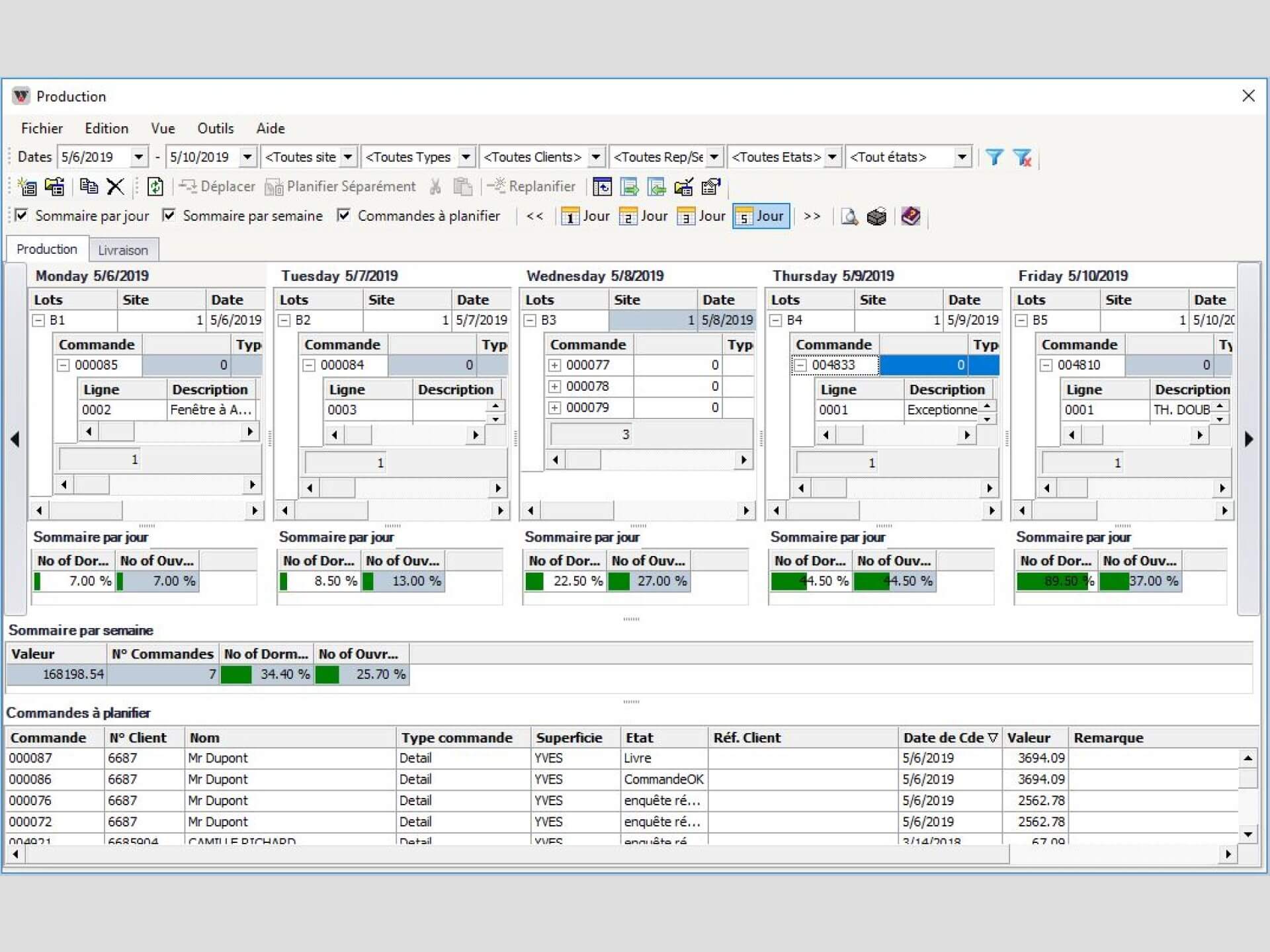
PRODUCTION

  • Créer des Lots de production - un groupe de menuiseries pour la production sur un jour/décalage sur un site de production/ligne.
  • Générez des instructions des Centres d'Usinage (rapports imprimés, étiquettes ou lien vers des machines pour un lot de production).

ACHAT

Générer des Achats pour:

  • Réorganisation des acticles stockés
  • Articles achetés sur commande, soit pour une commande client individuelle, soit pour un lot de production (par exemple, des unités en verre, des cadres)
  • Générez des commandes d'achat imprimées ou électroniques EDI.
  • Suivre les commandes d'achat individuelles à l'aide du statut.
 
 

LIVRAISON

  • Créer des Livraisons - un package pour la gestion des livraisons par un jour/livraison/véhicule à partir d'un site de production sur un itinéraire particulier.
  • Générez les documents nécessaires (p. ex., notes de livraison, liste de prélèvement, bordereaux d'emballage, y compris les cadres et tous les outils utilisés lors de l'installation destiné à êre livré).
 
 

MÉTRAGE ET INSTALLATION

  • Planifiez une commande client pour une vérification des dimensions ou une installation à une personne ou une équipe disponible.
  • Surveiller la charge de travail de vos agents ou des équipes.

Opérations Options:

Planification de la production Commandes électroniques du Vitrage